
cs concept BUDDYS | Architektur
einmaliger Kauf:
|
595€ pro Arbeitsplatz |
obligatorisch: | 360€ pro Person - online Tagesseminar |
alternativ: | 1450€ pro Tag - Individualschulung (inkl. 3 Personen) |
Kostenlos für Studierende, Professoren, Dozenten, Lehrbeauftragte sowie Ausbildungsstätten.
Geben Sie dies bitte im Angebotsformular unter Nachricht mit an.

Ihr Ansprechpartner und Entwickler
Mit vielen Jahren Erfahrung als zertifizierter Allplan Trainer und Architekt steht Ihnen Stephan Prietzel mit seiner Expertise zur Seite, um Ihre Projekte effizient und erfolgreich umzusetzen.
Grundsätze bei der Entwicklung unserer Vorlagen für Sie
- Wenige aber umfangreiche und klar gegliederte Assistenten steigern Übersicht und Tempo.
- Eine kompakt erscheinende aber groß gedachte Projektstruktur ist schnell an Ihre Projektgröße angepasst.
- Die Objekte und Stile sind auf einfache Änderbarkeit optimiert, damit Sie sie an Ihre Anforderungen anpassen können.
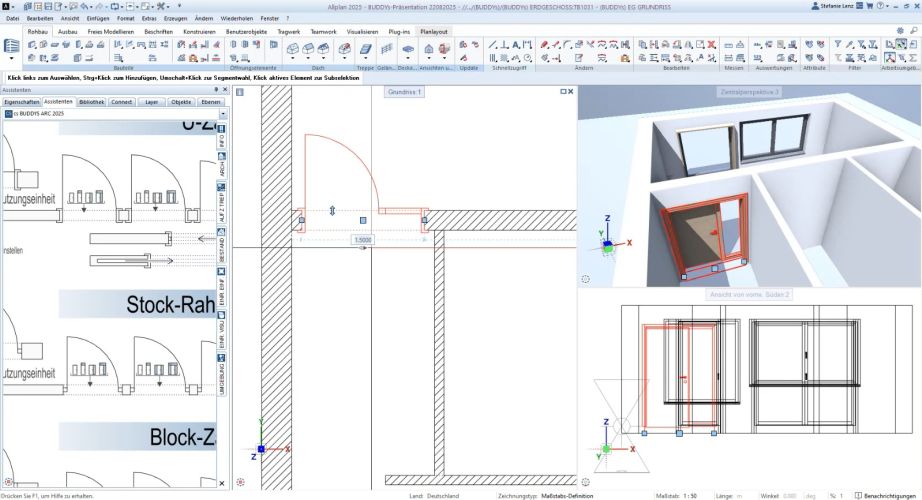
In unseren Assistenten werden ausschließlich ALLPLAN Standard-Ressourcen verwendet, also Schraffuren, Stifte, Striche, Stile, Layer usw., die mit ALLPLAN immer automatisch installiert werden.
- Dadurch können die Objekte aus den Assistenten oft sogar in bereits begonnenen Projekten genutzt werden.
- Im BUDDY-Vorlageprojekt sind die Stricharten, Schraffuren, Muster und vor allem Flächenstile und Zeichnungstypen angepasst und erweitert.
- Durch Verwendung und ggf. Anpassung des Vorlageprojekts individualisieren Sie Ihren Bürostandard.
- Alle Bauteile und Objekte sind mit IFC-Objekttyp und den IFC-Standard-Attributen versehen.
- Die wichtigsten Attribute wie „tragend/nicht tragend“, Außenbauteil (ja/nein), Umbaukategorie usw. sind korrekt vorbelegt.
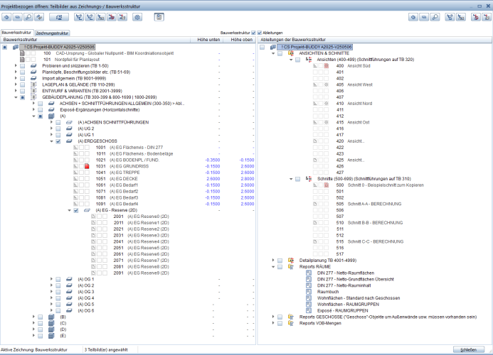
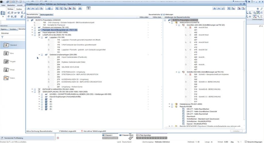
- Die vorgeschlagene Bauwerksstruktur ist IFC-konform und zugleich variabel und praxisgerecht aufgebaut
- Alle Bauteile und Objekte sind mit Material und Gewerk sowie Einheit versehen.
- An den Türen hängen alle Türattribute an, die in der „Türliste mit Qualitäten“ in ALLPLAN ausgewertet werden können.
- Räume sind gemäß Wohnflächenverordnung und DIN277 korrekt vorbelegt.
- Der Raumausbau (Putz/Anstrich etc.) ist intelligent mit „Bedingungen“ vorbelegt.
- Alle wichtigen ALLPLAN-Reports sind in der Bauwerksstruktur hinterlegt und mit den 3D-Teilbildern verknüpft
- Intelligente Beschriftungsbilder für Räume und Bauteile sind hinterlegt.
- Unser Vorschlag: Schlanke Stifte, reduzierte Darstellung für Türen Fenster, Möbel usw. (je nach Maßstab).
- Ihre Möglichkeit: Alle Objekte und Stile sind leicht nach Ihren besonderen Vorstellungen anpassbar.
Unsere ALLPLAN-Trainer*innen verfügen über tiefgreifende Kenntnisse in der Anwendung der Software und haben viele gute Tipps und Tricks für alle Anwender parat, unterstützen Sie bei der Erarbeitung Ihrer Bürostandards oder führen Sie an die BIM-Arbeitsweise heran.
Aber wir bekommen in jeder Schulung auch etwas zurück von Ihnen, unseren Kunden, nämlich Ihre Praxis-Erfahrung aus der Planung. Auch Ihre Ansprüche an Grundrissgrafik, 3D-Darstellung und Auswertbarkeit formulieren Sie bei einer Individualschulung und unsere Trainer*innen machen Vorschläge, wie Sie Ihre Ansprüche mit ALLPLAN umsetzen können, zeigen aber auch Grenzen oder darüber hinaus gehende Möglichkeiten auf. Wir erkennen unsererseits in diesem Prozess, was Sie als Planende benötigen, was vielleicht fehlt, für welche Planungsaufgaben es eine Anwenderlösung oder einen Trick braucht…
Die Erfahrungen und Erkenntnisse aus diesen fruchtbaren Begegnungen haben wir über die Jahre immer wieder in Assistenten und Projektvorlagen eingearbeitet. Sie entwickeln sich fortwährend weiter – natürlich auch, weil ALLPLAN selbst in jeder Version immer wieder neue Möglichkeiten und Funktionen bietet. Schon einige Büros haben in den vergangenen Jahren diese Vorlagen als Basis und Ideengeber genommen und mit Unterstützung unserer Trainer*innen Ihren individuellen Bürostandard daraus entwickelt oder den bestehenden Standard weiterentwickelt.
Unsere Vorlagen beinhalten Vorschläge, wie man Projekte strukturieren, Bauteile definieren und Ressourcen einstellen kann. Für viele der Vorschläge gibt es gute Gründe, die unsere Trainer*innen Ihnen gerne erläutern. Andere sind nur Empfehlungen und manche reine Geschmackssache. Lassen sie uns gemeinsam herausfinden, was für Sie passt, und was Sie wie anpassen können und was vielleicht besser nicht. Wir freuen uns darauf, Sie mit unserer Erfahrung und unseren Vorlagen unterstützen zu und dabei vielleicht ein wenig den „Funken“ überspringen lassen zu können.